Técnico em Redes de Computadores
Apresentação
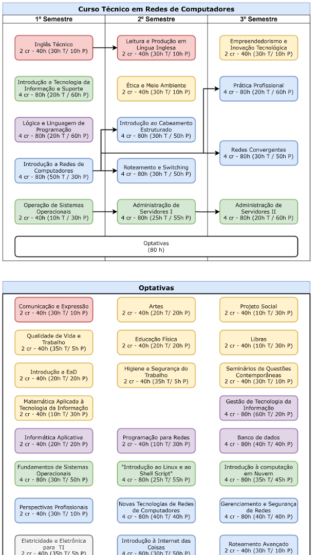
O curso Técnico Subsequente em Redes de Computadores está organizado em regime semestral, com 3 (três) semestres, com uma carga-horária de 1.000 horas. A estrutura curricular propõe uma relação com várias áreas do conhecimento, conduzindo o aluno ao aprofundamento do saber, tendo como referencial os princípios da interdisciplinaridade.
O curso visa formar profissionais com bases tecnológicas voltadas para o desenvolvimento de atividades de instalação, configuração e reparação de redes de computadores administração básica de banco de dados, programação de sistemas, operação de computadores e servidores, além da montagem e manutenção de computadores. O egresso de Redes de Computadores poderá atuar em empresas públicas e/ou privadas, podendo vir a desempenhar as funções de suporte básico de TI, administrador de sistemas computacionais, técnico de cabeamento estruturado e administrador de redes de computadores.
Área de Estudo: Tecnologia da Informação e Comunicação
Público-alvo: Pessoas com Ensino Médio concluído
Nível: Médio (Subsequente)
Duração: 1 ano e meio (3 Semestres)
Forma de ingresso: Análise Histórico do Ensino Médio
Turno de funcionamento: Matutino , Vespertino e Noturno
Número de vagas por semestre: 35 vagas por semestre
Coordenador
Prof. Rodrigo Carvalho Souza Costa
E-mail: rodrigo.costa@ifce.edu.br
Matriz curricular e corpo docente
Matriz curricular
Corpo Docente
Documentos do curso
Projeto Pedagógico 2023 (VIGENTE)
Contato
Instituto Federal de Educação, Ciência e Tecnologia do Ceará
Campus de Paracuru: CE-341 km-2, s/n, CEP: 62680-000 – Novo Paracuru– Paracuru – CE Fone: (85) 3401.2210


